日本発iPaaS(クラウド型データ連携プラットフォーム)
HULFT Square 新機能リリースのお知らせ
- リリース日
- 2025年7月27日(日)
主な新機能・追加機能
■ 各種設定における所有権の変更機能を追加
プロジェクトやジョブなどの所有権を付け替えることが可能になりました。担当者の異動や退職による各種機能の作り直しが不要となり、業務への影響を抑えることができます。

■ ジョブ停止を伴わないリリース
従来、HULFT Squareのリリース時にはジョブの停止が必要でしたが、一部ジョブの停止が不要なサービスリリースができるようになりました。
これにより業務プロセスが中断されることがなく、データに対する影響を最小限に抑え安定した運用環境を提供します。
■ HULFT Transfer アプリケーションのアップデート
従来Experimentalで提供していたHULFT Transfer アプリケーションを、正式リリースしました。
正式リリースに伴い、今後は有償での提供となります。
また、パラメータファイルをHULFT Transferアプリケーションに取り込むことができる「HULFT Transfer 設定移行ツール」も、同時に正式リリースとなります。

正式リリースに伴い、以下の機能を強化しました。
リデプロイ機能
HULFT Transfer アプリケーションをデプロイした状態のまま、設定を追加できるようになりました。
- トリガー条件が設定されたHULFT Transfer アプリケーションに紐づく集信管理情報の追加(削除は未対応)
- 一括配信要求・一括配信要求(動的設定)処理に紐づく配信管理情報の追加(削除は未対応)
アプリケーションをデプロイした後でも、新しい条件や要件が生じた場合に迅速に設定を追加できるため、時間とコストを大幅に削減できます。
配信結果取得処理のサポート範囲拡充
指定したファイルIDと実行ID(転送識別子)を元に配信ログから結果を取得する配信結果取得処理をサポートするオペレーションに、単一配信要求および一括配信要求を追加しました。
一括配信要求(動的設定)処理との組み合わせは2024.2.2で対応済みのため、すべてのオペレーションで配信結果取得がサポートされます。
■ アプリケーション機能の強化
ログフィルター検索条件の保存
アプリケーションに関するログのフィルタリングを保存できるようになりました。
- アプリケーションイベントログ
- ジョブイベントのアプリケーションログ
特定の条件に基づくログのフィルタリングを保存することができるため、必要な情報への迅速なアクセスが可能となり、必要な情報を簡単に得られることで全体的な運用効率が向上します。

App Squareの検索性改善
HULFT Squareが提供するアプリケーションのプラットフォームであるApp Squareにおいて、アプリケーションの検索項目を増設しました。
アプリケーション名称・タグ・発行者でのキーワード検索や、ソート、新着アプリケーションの表記追加など、見つけたいアプリケーションの検索性が向上しました。

その他の追加・変更内容
その他にも機能強化や不具合修正を行っております。
詳細についてはリリースノートをご参照ください。
HULFT Square 新機能リリースのお知らせ
- リリース日
- 2024年12月1日(日)
主な新機能・追加機能
■ HULFT Squareの状態を一元的に把握できる「ダッシュボード」機能の改善
HULFT Squareの各種状況を可視化するダッシュボード機能に、新たに以下のウィジェットを追加しました。
- HULFT Squareからのお知らせを確認できる「メッセージ」
- スクリプトとして提供される非ネイティブアプリケーションの実行結果をカレンダー形式で確認できる「アプリケーション」
- ネイティブアプリケーションによるデータ通信量を時系列のグラフで確認できる「インバウンド通信量」「アウトバウンド通信量」

また、HULFT Squareへのログイン後に遷移するトップ画面にダッシュボードが表示されるよう変更しました。これにより、メンテナンス通知といった重要なお知らせや、製品アップデート情報などの価値ある情報を見逃すリスクが低減するとともに、失敗したジョブ数やデータ通信量といったシステム運用上の重要指標を迅速に把握できるようになります。
- ※
各ウィジェットは対応する権限を持つユーザーでのみご確認いただけます
Experimental な機能
- ※
「Experimental」の機能は、使用感をお試しいただくための試用機能であり、現時点で品質および使用感の検証が十分に行われておりません。今後のリリースにおいて大きく変更する可能性があります
■ きめ細やかなファイル連携ニーズに対応できる「HULFT Transfer アプリケーション」
HULFT8の機能をネイティブアプリケーションとして提供する「HULFT Transferアプリケーション」をリリースしました。

HULFT Squareでは、これまでファイル転送機能として「HULFT Transferサービス」を提供しておりました。今回、新たに「HULFT Transferアプリケーション」を独立したコンテナ実行環境で稼働するネイティブアプリケーションとして提供することにより、柔軟で詳細な設定が可能となり、オンプレミスとクラウドシステム間でのきめ細やかなファイル連携ニーズに対応できるようになりました。
- 相手ホストからの「送信要求」や「再送要求」の受付
- 複数の相手ホストへファイルを一括送信する「同報配信」
- 同時に実行できる処理の最大数を指定する「集配信多重度」
- 相手ホストごとに個別に集配信多重度を指定する「ホスト別集配信多重度」
- テキストデータなど複雑度の低いデータを効果的に圧縮する「横圧縮」「縦横圧縮」
- 配信側ホストに集信の完了を通知する「集信完了通知」

また、パッケージ版HULFT製品で「管理情報パラメータファイル生成コマンド(utligen)」を用いて出力したパラメータファイルをHULFT Transferアプリケーションに取り込むことができる「HULFT Transfer 設定移行ツール」も同時にリリースしました。
これにより、パッケージ版HULFT製品からHULFT Transferアプリケーションへの移行が容易になるとともに、GitやSubversionなどのバージョン管理システムと併用することで、変更履歴の追跡やタグ付けによるリリース管理が可能になり、システム構成管理の効率化が実現できます。
- ※
「HULFT Transferアプリケーション」「HULFT Transfer 設定移行ツール」のご利用には、別途オプションのご契約が必要となります
その他の追加・変更内容
その他にも機能強化や不具合修正を行っております。
詳細についてはリリースノートをご参照ください。
HULFT Square 新機能リリースのお知らせ
- リリース日
- 2024年10月6日(日)
主な新機能・追加機能
■ 閉域通信環境をセルフサービスで構築!「HULFT Square リンク ver.2」
HULFT Squareとお客様環境をAWS Private Linkで接続できる新機能「HULFT Square リンク ver.2」をリリースしました。お客様環境とは、お客様がご契約中のAWS環境、およびそのAWS環境とAWS Direct ConnectやVPNで接続されているオンプレミス環境を指します。

「HULFT Square リンク ver.2」により、お客様はAWS Private Linkによる接続を当社運用チームに依頼することなく、ご自身で自由に作成できるようになります。これにより、迅速かつ柔軟なシステム運用が可能となります。
また、HULFT Squareとお客様環境との通信が公共のインターネットを経由することなく、専用のネットワークが使用されるため、次のメリットを得ることができます。
- 外部からの攻撃やデータ漏えいのリスク低減
- 帯域幅が確保されているため、通信速度や応答時間の安定
HULFT Square リンク ver.2は、次の通信に対応しています。
- お客様環境からHULFT Squareへの、SFTPによるファイル送信
- HULFT Squareからお客様環境への、各種コネクターを用いた通信
従来より提供していた「HULFT Square リンク」(ver.1)と「HULFT Square リンク ver.2」は、利用できる機能や必要なライセンスなどが異なります。詳しくは下表およびドキュメントをご参照ください。

HULFT Square リンク ver.2はネイティブアプリケーションとして提供されます。ご利用には別途オプションのご契約が必要となります。
■ REST コネクターから自己署名証明書が使用されたサーバーへのアクセスが可能に
従来、RESTコネクターを用いたSSL通信では、SSLサーバー証明書の検証が必ず行われていたため、信頼された認証局(CA)によって署名されていない自己署名証明書が使用されたサーバーへのアクセスができませんでした。
自己署名証明書の使用は、通信が不正に傍受されたり情報が改ざんされたりするなど、セキュリティ上の大きなリスクを伴いますが、テスト目的での使用や、閉域通信網内で利用者を限定しているサーバーなど、認証局によって署名された証明書を必要としないケースも考えられます。
今回のリリースで、RESTコネクターによるサーバー証明書の検証を無効にする設定項目が追加されました。
これにより、RESTコネクターで自己署名証明書を使用したサーバーにアクセスできるようになりました。

この機能を用いることで、例えば、HULFT SquareとAWS Direct Connectで接続されたオンプレミス環境に存在する、自己署名証明書が使用されたDataSpiderやHULFT関連製品との連携が容易になり、オンプレミスークラウド間連携の柔軟性が向上します。
- DataSpiderサーバーのHTTPトリガーを実行することで、オンプレミス環境内のデータを抽出し、HULFT Squareを介してSaaSに連携する
- HULFT10 API GatewayやHULFT10 Smart ProxyのAPI実行することで、オンプレミス環境内のHULFTに配信要求や送信要求を送る
など
その他の追加・変更内容
その他にも機能強化や不具合修正を行っております。
詳細についてはリリースノートをご参照ください。
HULFT Square 新機能リリースのお知らせ
- リリース日
- 2024年7月29日(月)
主な新機能・追加機能
■ Amazon Athenaへの接続に対応
Amazon Web ServicesコネクターがAmazon Athenaへの接続に対応しました。
Amazon Athenaは、Amazon S3に保存されたCSV, JSON, Parquetなどのデータに対して、標準的なSQLを用いて抽出できるクエリサービスです。

このリリースにより、例えばログファイルや店舗別・日別の売上データといった日時で生成される大量のファイルをデータウェアハウスなどの分析基盤に統合することなく、まるでひとつのテーブルのように検索し、BIツールで可視化するためのデータ前準備を効率よく行えるようになります。
■ FTPサービスとVPNサービス
HULFT Squareプラットフォーム上でコンテナとして各種サービスを稼働させるネイティブアプリケーションに「FTPサービス」「VPNサービス」が加わりました。
FTPサービスを利用することで、HULFT Squareプラットフォーム上にFTPサーバーを稼働させ、クライアント環境からHULFT SquareへFTP通信でファイルを送信できるようになります。
VPNサービスは、クライアント環境とFTPサーバー間で安全な通信を実現するためのVPNを提供します。

FTPサービスとVPNサービスは、HULFT Squareアプリケーションストア「App Square」で提供されます。お客様はApp Squareより自身の環境にサービスをインストールし、契約のリソース範囲の中からCPUとメモリーを割り当てて実行できます。
- ※
ご利用には別途オプションのご契約が必要となります
その他の追加・変更内容
その他にも機能強化や不具合修正を行っております。
詳細についてはリリースノートをご参照ください。
HULFT Square 新機能リリースのお知らせ
- リリース日
- 2024年6月2日(日)
主な新機能・追加機能
■ HULFT Square拡張アプリケーション「SFTPサービス」
HULFT Squareプラットフォーム上でSFTPサーバーを実行できる「SFTPサービス」をリリースしました。
SFTPサービスはHULFT Squareアプリケーションストア「App Square」で提供されます。お客様はApp SquareよりSFTPサービスを自身の環境にインストールし、契約のリソース範囲の中からCPUとメモリーを割り当てて実行することができます。
- ※
SFTPサービスのご利用には別途オプションのご契約が必要となります

SFTPサービスを使用することで、お客様は外部からHULFT Squareへのファイル転送をSFTP通信で受信できるようになります。受信したファイルはHULFT Squareストレージに格納されるため、ファイルイベントジョブを用いてファイル受信をトリガーとするスクリプトを実行することもできます。
例えば、メーカー企業様がお取引のある部品メーカー様からSFTP通信で部品表ファイルを受信し、後続のスクリプトで部品表を読み込んで処理するといった使い方ができるようになります。
今後HULFT Squareでは、HULFT Integrateサービスのスクリプトとして動作するアプリケーションだけでなく、HULFT Squareプラットフォーム上でサービスとして動作する「ネイティブアプリケーション」も順次リリースしてまいります。

■ アプリケーションのトリガー条件の拡張
お客様が作成したスクリプトを再利用しやすいパッケージとして配布できるアプリケーション機能で、REST APIジョブやファイルイベントジョブをトリガー条件とするアプリケーションの作成が可能になりました。
また複数のトリガー条件を持つアプリケーションの作成にも対応しました。
複数トリガー条件については、ファイルイベントジョブとスケジュールジョブが対象となります。REST APIジョブについては今後のリリースで対応予定です。
この変更により、例えばファイルイベントジョブをトリガー条件とする随時処理と、スケジュールジョブをトリガー条件とするバッチ処理をひとつのアプリケーションとして配布できるため、より広範な業務を効率化することが可能になります。

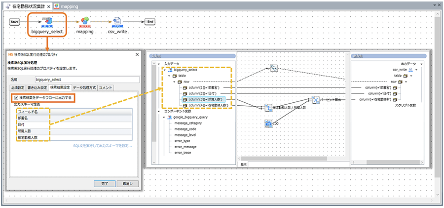
■ Google BigQueryのSELECT結果をデータフローで扱える機能
Google BigQueryコネクターの「検索系SQL実行処理」で、SELECT文の実行結果を出力スキーマへ出力し、後続処理へデータフローで受け渡せるオプションを追加しました。
従来のGoogle BigQueryコネクター「検索系SQL実行処理」では、SELECT文の実行結果を別のテーブルへ書き込む「SELECT-INSERT」の機能として動作しておりましたが、今回の変更により、SELECT文で取得したデータを後続のオペレーションへデータフローで渡して処理できるようになりました。

これにより、Google BigQueryから検索したデータをHULFT Squareで加工したうえでCSVファイルへ出力し、HULFT Transferサービスで社外の取引先へ転送するといった使い方ができるようになります。
■ ストレージ操作ログ
HULFT Squareストレージに対するユーザーの操作ログを確認できるようになりました。
以下の情報がログとして記録されます。
- ファイルのアップロード/ダウンロード
- ディレクトリの新規作成
- ファイル/ディレクトリの削除
- ファイル名/ディレクトリ名の変更
- ファイル/ディレクトリのコピー
- ファイル/ディレクトリの移動

ストレージログを確認することで、管理者はユーザーが行ったストレージに対する操作の証跡を確認できます。スクリプト失敗の原因がユーザーの意図しない操作によるものかといった切り分け調査が容易になるだけでなく、ストレージログを参考にポリシーの権限設定を見直すことで、情報漏えいの抑止や内部統制の強化にも役立てることができます。
■ HULFT Transferジョブの集配信管理情報をプロファイルによって切り替える機能
HULFT Transferジョブの実行時に、プロファイルによって集信管理情報、配信管理情報を切り替えられるようになりました。
HULFT Squareでは従来より、HULFT Integrateサービスにおいて本番/テスト/開発などの各フェーズごとに接続先を切り替えられる「プロファイル」機能を提供しておりましたが、今回の変更によりHULFT Transferサービスにおいても集信ホスト、配信ホスト、ファイルIDといった設定を動的に切り替えられるようになります。
その他の追加・変更内容
その他にも機能強化や不具合修正を行っております。
詳細についてはリリースノートをご参照ください。
HULFT Square 新機能リリースのお知らせ
- リリース日
- 2024年1月28日(日)
主な新機能・追加機能
■ ブラウザ通知とメール通知
HULFT Squareで発生する各種事象について、HULFT Square画面上(ブラウザ)またはメールにて通知を受け取ることができるようになりました。
主な通知対象は以下のとおりです。
- 各種ジョブの実行が失敗した場合
- HULFT IntegrateサービスやHULFT Transferサービスが起動または停止された場合
- HULFT Integrateサービスのメモリ使用量(メタスペース)が、あらかじめ設定したしきい値を超えた場合
- ダッシュボードから確認できる月別の各種数値が、あらかじめ設定したしきい値を超えた場合。設定できるしきい値の種類は以下のとおりです
- ストレージ使用量
- データ転送量
- 使用中のCPUの合計
- 使用中のメモリの合計
- VPCエンドポイントの作成数
- REST APIジョブ(APIマネジメント)の実行回数
- ※
すべての通知対象についてはドキュメンテーションをご参照ください。
- ※
通知可能な対象はブラウザ通知とメール通知で異なります。詳細はドキュメンテーションをご参照ください。
この機能により、失敗したジョブのリカバリーや、サービス再起動によるリソースの解放、請求に紐づくリソースの使用計画の見直しといった対応がしやすくなります。
■ スクリプト依存関係可視化
スクリプト開発では、複数のスクリプトで共通する処理を共通部品スクリプトとして切り出し、スクリプト呼び出し機能を用いて再利用することが一般的です。しかしスクリプト呼び出しを多用すると、スクリプト間の依存関係が複雑になる場合があります。
また従来のスクリプト呼び出し機能では、呼び出したいスクリプトのバージョン番号を直接指定する必要があったため、共通部品スクリプトを編集してバージョン番号が更新されるたび、呼び出し元においてもバージョン番号を指定しなおす必要がありました。
これは大規模プロジェクトにおいてスクリプト呼び出しの使用箇所が多いほど修正箇所が多くなり、大きな課題となっていました。
そこで、スクリプト呼び出し機能で呼び出している子スクリプトの依存関係をグラフィカルに表示する機能を追加しました。また本機能では、バージョンの指定を一括で修正したり、常に最新バージョンを適用するといった設定も可能です。
依存関係の表示方法には「リスト表示」と「グラフ表示」の2種類があります。
- リスト形式

- グラフ形式

■ アプリケーションの作成と公開
作成したプロジェクトやスケジュールジョブを「アプリケーション」としてパッケージ化し、組織内(契約中のアカウント)で再利用できる機能を追加しました。同一契約内で HULFT Integrate サービスを複数運用する場合において、プロジェクトやスケジュールジョブの再利用が容易になります。
これにより、例えばHULFT Integrateサービスを開発環境/本番環境に分割し、
- 開発・テストが完了した資材を素早く本番環境にリリースする
- 開発中の変更内容が本番環境に影響を与えないようにする
- 本番環境で問題が発生したプロジェクトを開発環境に配布し、開発環境上で問題の調査を行う
といった使い分けが容易になります。
■ REST APIジョブ(APIマネジメント)の実行回数表示
HULFT Squareでは、基本プラン(Basic / Standard / Enterprise)ごとに標準でコールできるAPIマネジメントの上限数が決まっています。これまでAPIマネジメントの実行回数を把握するにはログデータを集計する必要があり、大きな手間が発生していました。
そこで、ダッシュボードから日別や月別の累計実行回数を把握できる機能を追加しました。これにより、月末までの実行回数を予測して、追加契約によりコール数を補填したり、翌月以降の実行計画を見直したりすることが容易になります。

■ コネクターの新規接続先
PostgreSQL コネクターで PostgreSQL 15 への接続に対応しました。
その他の不具合修正および機能強化
その他にも機能強化や不具合修正を行っております。
詳細についてはリリースノートをご参照ください。
HULFT Square 新機能リリースのお知らせ
- リリース日
- 2023年9月24日(日)
主な新機能・追加機能
■ HULFT Integrateサービスのリソースモニタリング
HULFT IntegrateサービスのCPUとメモリ(Javaヒープ、メタスペース)の利用状況を確認できるようになりました。これにより、リソースの使用状況に応じてスクリプトをチューニングしたり、スケールアップやスケールアウトを検討できるようになります。
■ ログイン履歴とシステムイベントログ
モニタリングメニューより、ログイン履歴とシステムイベントログを確認できるようになりました。
- ログイン履歴
HULFT Square にログイン・ログオフしたユーザーの履歴を確認できます。
- システムイベントログ
HULFT Squareサイトでユーザーが行った変更のログを確認できます。
■ ログの自動保管機能
これまで画面上でしか確認できなかった各種ログ(※)について、ストレージへ日時で自動的に保管する機能を追加しました。これにより、31日を超過した過去ログを確認したり、HULFT Integrateサービスを利用して、他のクラウドストレージサービス等にログファイルを保管する処理が実行できるようになりました。
- ※
保管できるログの種類については、HULFT Squareドキュメンテーションでご確認ください。
■ GZIPの操作
ファイル操作コネクターに、GZIPを扱うための2つのオペレーションを追加しました。
- GZIP圧縮
- GZIP解凍
■ AWSアカウントIDとIPアドレスの確認
組織設定メニューより、お客様のHULFT Square環境のAWSアカウントIDやグローバルIPアドレスを確認できるようになりました。これにより、AWS PrivateLinkを作成する際や、接続先サービスにIPアドレス許可設定をする際、弊社サポートセンターへの問い合わせが不要になります。
Experimental な機能
- ※
「Experimental」の表記がある機能は、使用感をお試しいただくための試用機能となっており、現時点で品質および使用感の検証が十分に行われておりません。今後のリリースにおいて大きく変更する可能性があります。
■ HULFT Square のアプリケーションストア「App Square」
App Squareは、HULFT Squareのアプリケーションストアです。当社が HULFT Square で開発した安全安心なビジネスアプリケーションを公開しております。お客様は、公開されているアプリケーションを自由にダウンロードして実行することができます。またアプリケーションに含まれるスクリプトを任意のプロジェクトにコピーし、用途に合わせてカスタマイズすることも可能です。
順次アプリケーションを公開してまいりますので、ご期待ください。
その他の不具合修正および機能強化
その他にも機能強化や不具合修正を行っております。
詳細についてはリリースノートをご参照ください。
HULFTSquareの利便性の向上を行いました。
シングルサインオン
従来のパスワード認証に加えて、Microsoft ADFS(Active Directory Federation Service)を使用したシングルサインオン(SSO)に対応しました。
ダッシュボード
ダッシュボードメニューから以下項目が確認できるようになりました。
これによりご契約内容、利用量を正確に把握することが可能です。
- Integrateサービスに割り当てられたメモリー容量
- Integrateサービスで使用しているvCPUの数
- 作成済VPCエンドポイントの数(Experimental)
ダッシュボード

監査ログ
REST APIジョブにアクセスされた記録をログとして表示可能になりました。
過去30日分のログをまとめてダウンロードすることも可能です。

REST APIジョブの非同期実行
REST APIジョブが非同期実行が可能となりました。
これにより、REST APIリクエスト元がHULFTSquareのジョブの完了を待たずに次の処理を行うことができます。また、実行時間が長いジョブがタイムアウトをする問題を回避可能です。
詳細はマニュアル内リリースノートをご参照ください。
HULFT Square 提供開始のお知らせ
HULFT Squareとは
HULFT Square(ハルフトスクエア)は、高度なセキュリティのもと、クラウド同士やオンプレ・クラウド間などのデータの連携を容易にする日本発iPaaS(クラウド型データ連携プラットフォーム)です。データ活用のリスクと手間を削減することでお客様のDX推進を力強くサポートします。
HULFT Squareの詳細はサービスページよりご確認ください。
ファイル転送のHULFT × データ連携のDataSpider × マネージドサービス
HULFT Squareは、多くのお客様にご利用いただいている「ファイル連携のHULFT」「データ連携のDataSpider」が持つシンプルでわかりやすい操作性を踏襲し、お客様が求めるパフォーマンスに合わせた柔軟なスケールアップ・スケールアウトが可能な「マネージドサービス」として提供するiPaaS(Integration Platform as a Service)です。
6つの特長
1. スモールスタート
部門内SaaS連携からスタートし、大きくデータ連携基盤として利用可能です。絞り込んだ機能で導入し、状況に合わせて拡張可能な導入しやすい価格から始められるサブスクリプションサービスです。
2. ITフレンドリー
IT担当の負担を軽減できるサービスです。IT担当者自ら簡単にAPI管理および規模の拡張が可能です。また環境を分けられることで可用性を担保します。
3. グローバルで利用可能
グローバルで安全に運用するため、世界基準のセキュリティ要件であるGDPR、SOC2等に対応し、また欧米における現地サポートを提供します。
4. ユニバーサルリンク
データ形式や、サービス、システムが異なっていても容易に連携が可能です。ETL(抽出:Extract、変換:Transform、書き出し:Load)機能や豊富なコネクターに対応します。
5. ユーザーフレンドリーな操作性
HULFT、DataSpiderと同様の操作が可能で、ノーコードでの開発環境を提供します。
6. 安全安心なサポート体制
30年の歴史を持つ24時間365日のサポートを提供します。またハンズオンセミナー、コミュニティーも充実しています。
オンボーディングのご支援
HULFT Squareの操作方法や運用方法などのスキル習得を支援する「HULFT Squareラーニングサブスクリプション」をご提供します。実機を用いた集合研修(オンライン)によって理解を深め、スキルを身に付けていただくことで、より早く課題を解決できます。
詳細は研修サービスページよりご確認ください。
- ※
HULFT Squareの詳細はサービスページよりご確認ください。