Technical
Tips
How to Select Only Specific Columns to Be Output
You
can download a sample script for this tip by clicking on the following link.
Please
download the sample script and try it out.
How to use the sample script:
1. Download the sample script file to local disk from above link.
2. Start DataMagic Manager and log in.
3. From the menu of DataMagic Management screen, select Import Management Information and import the sample script.
4. Download the sample data files and place them to the indicated path as below.
Introduction
In this tip, we will show you how to create processing to output only specific columns, for situations when the output data and input data have different numbers of columns.
For example, if you have columns A, B, C, and D before processing, as shown in the following data, you can change that to only columns A, C, and D.
Note that in DataMagic, columns are called fields.
Processing diagram

Functions
used
- Mapping information settings

Sample data files
- *Click to download the sample data files and place them to the indicated place.
How to Create Sample Data Processing Information
1. Create new data processing information with the name Tips1.
2. Double-click Input, and specify the following input settings:

3. In Add extraction condition, click OK.
4. Double-click Output, and specify the following output settings:

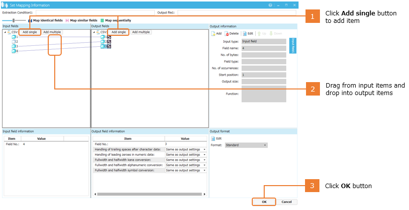
5. Map the extraction conditions and output settings you specified.

6. Map the Input Data and Output Data fields.

7. Complete the data processing information, and execute processing. If the data output is the same as in the processing diagram, the processing was successful.
In Conclusion
So, what do you think?
You can select specific fields (columns) by using only the mouse.
In this example, we used a CSV file. However, you can map data with the same mouse operations when you work with other file formats, as well.